
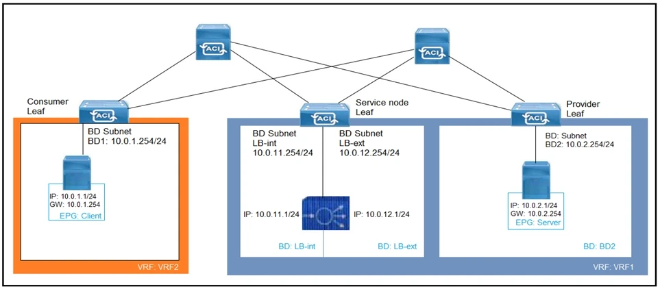
Refer to the exhibit. What must be configured to allow the PBR node (LB-int) to monitor the availability of the endpoint that is in the EPG server?

To allow the PBR node (LB-int) to monitor the availability of the endpoint in the EPG server, Direct Connect in the service graph template must be configured. This ensures proper connectivity and monitoring capability within the network structure shown in the exhibit.
Community votes
No votes yet
Community votes
No votes yet
Community votes
No votes yet


Community votes
No votes yet

To implement vPC in the Cisco ACI fabric, you need to select a common vPC interface policy group, common interface profiles, and common switch profiles. The common vPC interface policy group ensures consistency in the vPC configuration across interfaces. Common interface profiles allow the same configuration to apply to multiple interfaces, reducing the risk of configuration errors. Common switch profiles ensure that the switches participating in the vPC have the same baseline configuration. Individual profiles are not required for this implementation because vPC needs consistency across interfaces and switches.
Community votes
No votes yet