
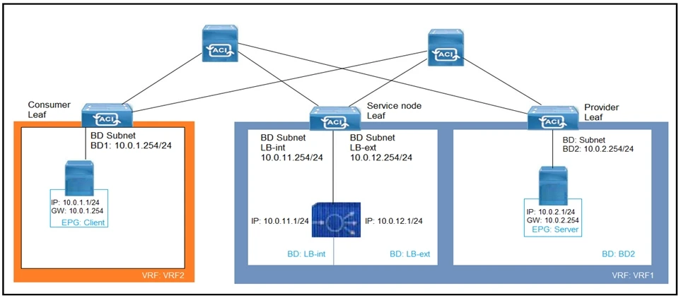
Refer to the exhibit. What must be configured to allow the PBR node (LB-int) to monitor the availability of the endpoint that is in the EPG server?

To allow the PBR node (LB-int) to monitor the availability of the endpoint in the EPG server, it is essential to configure 'Direct Connect' in the service graph template. This setting allows for the transmission of keepalive messages from the load-balancer endpoint to the web endpoint, ensuring the PBR node can effectively monitor the endpoint's availability.
To limit local and remote endpoint learning to the bridge domain subnet in the Cisco APIC, you should enable the 'Limit IP Learning to Subnet' option. This option ensures that only IP addresses within the specified subnet are learned, effectively restricting both local and remote endpoint learning to the bridge domain subnet.
In Cisco ACI, FTAG trees are specifically used to load balance multi-destination traffic. This means that FTAGs help in efficiently distributing traffic that is meant for multiple destinations within the ACI fabric, such as broadcast, multicast, and unknown unicast traffic. Thus, it ensures better utilization of resources and avoids network congestion by balancing the load across multiple paths.


To prevent the Cisco ACI fabric from learning endpoints from subnets not configured on a bridge domain, enabling the 'Enforce Subnet Check' is necessary. This feature ensures that endpoints are only learned if they belong to the subnets specified in the bridge domain, thereby aligning with strict security requirements.